summaryrefslogtreecommitdiffstats
path: root/ue1/protokoll
ModeNameSize
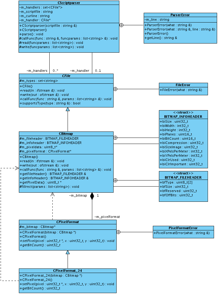
-rw-r--r--ClassDiagram1.png45422logstatsplain
-rw-r--r--Makefile413logstatsplain
-rw-r--r--fancyheadings.sty6910logstatsplain
-rw-r--r--imgsynth.vpp53886logstatsplain
-rw-r--r--oop_prot.sty5441logstatsplain
-rw-r--r--protokoll.tex8320logstatsplain